Herkese Merhaba. Bu yazımızda “Domain” ortamında bilgisayarda oturum açmak istediğinizde aşağıdaki gibi “Uzaktan oturum açmak için Uzak Masaüstü Hizmetleri üzerinden oturum açma hakkına sahip olmanız gerekir.” uyarısı alıyorsanız çözümü oldukça basit.
Türkçe alınan hata…
Uzaktan oturum açmak için Uzak Masaüstü Hizmetleri üzerinden oturum açma hakkına sahip olmanız gerekir. Uzak Masaüstü Kullanıcıları grubu üyeleri varsayılan olarak bu hakka sahiptir. Bulunduğunuz grup bu hakka sahip değilse veya bu hak Uzak Masaüstü Kullanıcıları grubundan kaldırıldıysa, bu hakkın size elle verilmesi gerekir.
İngilizce alınan hata…
To sign in remotely, you need the right to sign in through Remote Desktop Services. By default, members of the Administrators group have this right. If the group you’re in does not have the right, or if the right has been removed from the Administrators group, you need to be granted the right manually.
1- Yöntem: Hyper-V Hatası
Öncelikle bu hatayı nerden aldığınız önemli. Hyper-V gibi bir sanallaştırma uygulamasında mı alıyorsunuz yoksa gerçek bir bilgisayarda mı bu uyarı çıkıyor?
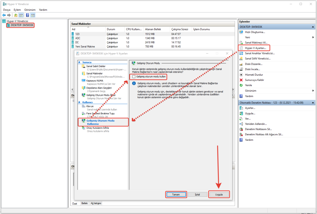
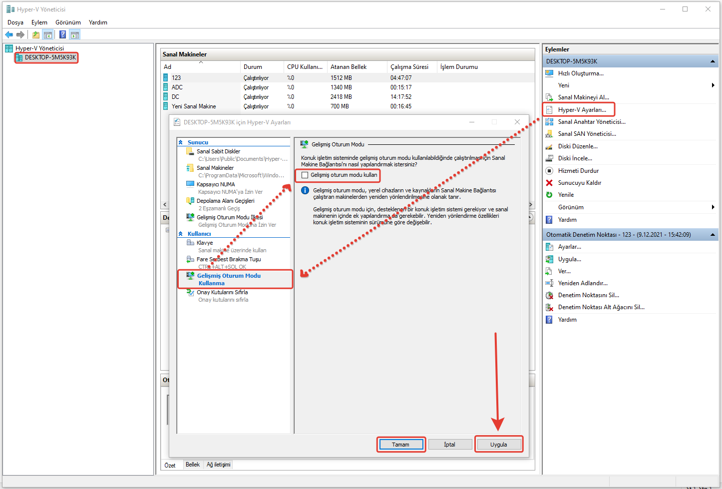
Eğer Hyper-V’de bu sorun ortaya çıkıyorsa çözümü için aşağıdaki yönergeyi uygulamanız yeterli. Bunun için Hyper-V yöneticisi kısmından bilgisayar adınızı seçin ve ardından Hyper-V ayarları | Gelişmiş Oturum Modu Kullanma sekmesine gidelim. Buradan “Gelişmiş Oturum Modu Kullan” seçeneğini kaldırıp “Uygula” ve “Tamam” diyelim. Şimdi bilgisayarlarınızı yeniden başlatın ve kontrol edin. Sorun çözüldüyse aşağıdaki yorum kısmından teşekkür etmeyi unutmayın 🙂
2- Yöntem: GPO ile Çözüm!
Domain Controller’da yeni bir GPO açın ve “Computer Configration | Policies | Windows Settings | Security Settings | Local Policies | User Rights Assignment” kısmına kadar gidip Deny log on through Remote Desktop Services kısmını seçelim. Burada Define these policy setting kutucuğu işaretleyip Apply diyelim.
İşlemimiz tamamlandı. Sunucu üzerinde gpupdate /force komutumuzu girip bilgisayarları yeniden başlatalım ve kontrol edelim.
3- Yöntem: Alternatif Bir Çözüm Yolu!
Eğer gerçek bir makinada bu sorunu alıyorsanız o zaman Domain Controller sunucusu üzerinde değişiklik yapmanız gerekiyor. Bunun için “Group Policy Managament” sayfasını açın ve burada “Remote Desktop Services” şeklinde yeni bir GPO oluşturun. Oluşturduğunuz bu GPO’yu düzenleyelim ve sırasıyla “Computer Configration | Policies | Windows Settings | Security Settings | Local Policies | User Rights Assignment” kısmına kadar gidip Allow loh on through Remote Desktop Services kısmını seçelim. Buraya Add User or Group kısmında “Remote Desktop Users” grubunu ekleyelim.
Şimdi Active Directory açalım ve Builtin kısmındaki Remote Desktop Users grubunu tıklayıp buraya Uzak Masaüstü izni vereceğimiz kullanıcıları ekleyelim.
İşlemimiz tamamlandı. Sunucu üzerinde gpupdate /force komutumuzu girip bilgisayarları yeniden başlatalım ve kontrol edelim.








